Trusted by Leading Brands





Improve operations & scale
We help brand automate and scale their business with AI, Automation, latest tech stack and data.
Headless Commerce
Fast, modern Shopify store built with Next.js and Hydrogen. Custom design with performance, security and customization in mind.
Data Insights Pipeline
Automated data collection and synchronization from all channels into a central dataset. Powered by AI insights for better decisions.
Store Automation
Custom chatbots, loyalty programs, and abandoned cart recovery. Automated workflows to grow your sales.
Workflow Automation
Custom automation workflows to streamline your business processes. Integrate multiple tools and automate repetitive tasks.
Data Scraping
Extract data from any website. Custom scripts and integrations for automated data collection.
Managed Services
Ongoing maintenance and support for your digital infrastructure. Your dedicated technical team.
Work we've done
We've helped bring innovative ideas to life by building tailored digital solutions that empower businesses to grow and succeed.

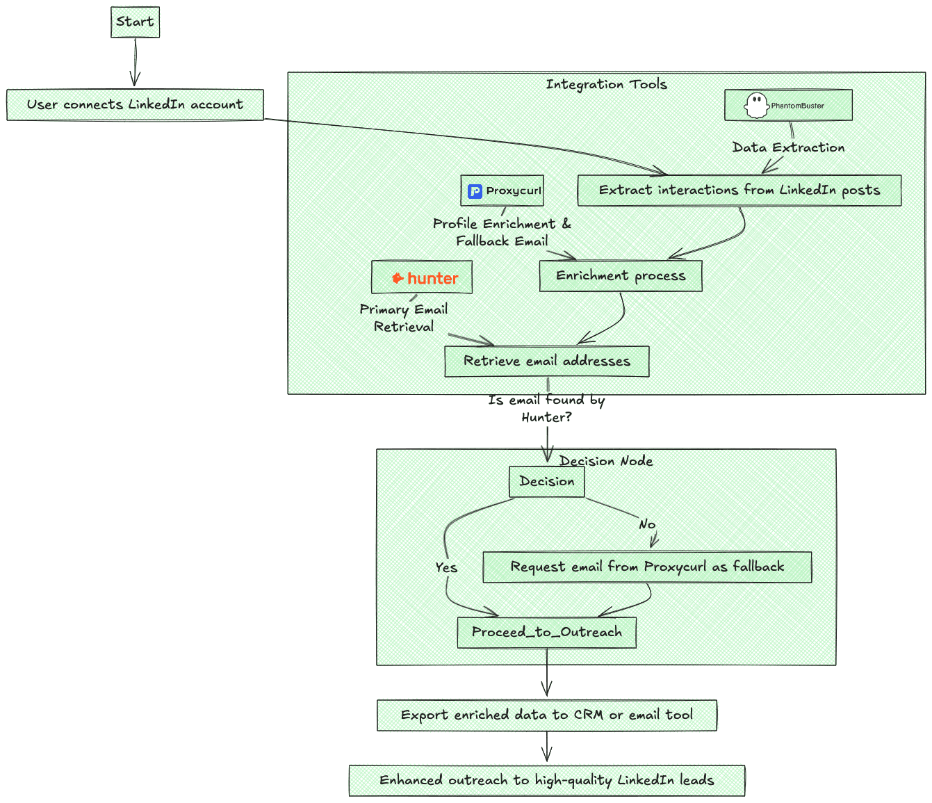
Lead Enrichment Workflow
Phantombuster + Proxycurl + Hunterr
Web app that enriches and organizes details of LinkedIn users who engage with posts, targeting high-intent leads. Automates data collection from LinkedIn post interactions, streamlining outreach.
Impact
Improves lead quality, optimizes prospecting efforts, and enhances LinkedIn engagement ROI.
Challenge Addressed
Identifying and nurturing high-intent prospects from LinkedIn engagements.

Service Automation
Whatsapp + CRM Integration
WhatsApp-based service bot for technicians to log service status, start and end services, and track cash collection. Integrated OTP gatepass validation and interactive forms for secure and accurate logging.
Impact
Simplifies service tracking, reduces errors, and centralizes data collection.
Challenge Addressed
Logging service status and payment collection by technicians in the field can be tedious and error-prone.
Our Process
A simple, efficient journey to get equipped with best stack and tools.
01 // Discovery
Deep-dive technical analysis and requirement mapping
02 // Architecture
System design and technical blueprint development
03 // Development
Agile implementation with continuous integration
04 // Deployment
Automated testing and seamless production deployment
Insights & Impact
Explore our latest case studies and thought leadership articles
Client Success Stories
Hear directly from our clients about their experience working with us
Penn Frank
Co-founder
StackOptimise
I've spent the last couple weeks looking at ecomm CS softwares. Understandably, most of them want to charge you by the # of tickets you close. If you use their ...
Jim Phillips
Co-founder
Graymatter
This looks so good 😍
Nik Sharma
Founder
mrsharma
As a budding D2C brand owner, working with Cubiktech has been one of the best business defining decisions I've made so far. There are multiple points that i can...
Avishkar Haldankar
Founder
ShinobiShine
Nilesh and his team are top-notch software engineers with attention to detail and timely delivery of projects.
Saurav Kumar
Founder
XAGI
A really excellent team to work with. They are very responsive and have a great attitude. They are also very knowledgeable and have a lot of experience.
Pushkar Suthar
CEO
EduUdr
Working with Nilesh has been a delight. The team has been a crucial partner in supporting our technology needs. With quick responsiveness and proactive approach...
Isha Agarwal
Investor
Water Doctor
Ready to Transform Your Business?
Let's discuss how we can help you achieve your goals through automation and innovative solutions.

